V7.2.1 CRM Dashboard  Topic is solved

Discussions relating to Jiwa 7 plugin development, and the Jiwa 7 API.

Re: V7.2.1 CRM Dashboard

Postby SBarnes » Thu Sep 17, 2020 6:41 pm

You should be able to replace everywhere you have a compile error with JiwaFiancials.JiwaApplication.Manager.Instance, as going the other way is usually what's needed to upgrade a plugin, I also notice you are getting a couple of compile errors about no setup function on the panel/control, you can probably comment those out safely as the setup function was introduced with the change to individual managers.
Regards
Stuart Barnes
SBarnes
Shihan
Shihan
 
Posts: 1698
Joined: Fri Aug 15, 2008 3:27 pm
Topics Solved: 191

Re: V7.2.1 CRM Dashboard

Postby 2can2 » Fri Sep 18, 2020 1:35 pm

Thanks I will give that a go.
Cheers
2can2
Frequent Contributor
Frequent Contributor
 
Posts: 171
Joined: Tue Feb 26, 2008 10:24 am
Topics Solved: 25

Re: V7.2.1 CRM Dashboard

Postby 2can2 » Fri Sep 18, 2020 5:13 pm

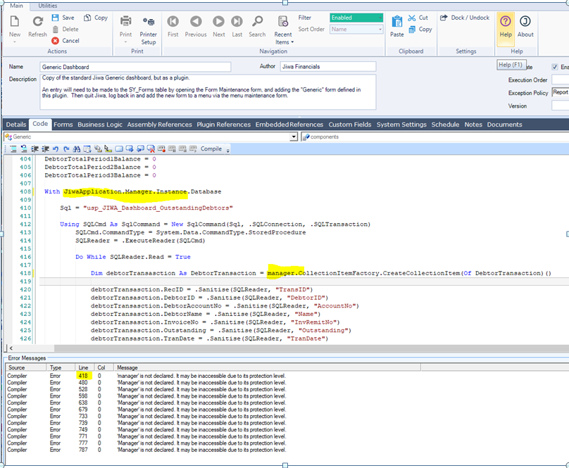
Hi, I have managed to get rid of the 'manager' errors on compile but substituting with 'JiwaApplication.Manager.Instance' but I am still left with 2 issues I am not sure how to resolve ?

Gen Dash V721 to V175 errors.PNG
2can2
Frequent Contributor
Frequent Contributor
 
Posts: 171
Joined: Tue Feb 26, 2008 10:24 am
Topics Solved: 25

Re: V7.2.1 CRM Dashboard

Postby 2can2 » Fri Sep 18, 2020 5:16 pm

The issues are :
manager.CollectionItemFactory
and
manager.CollectionPalette

Thanks
2can2
Frequent Contributor
Frequent Contributor
 
Posts: 171
Joined: Tue Feb 26, 2008 10:24 am
Topics Solved: 25

Re: V7.2.1 CRM Dashboard

Postby SBarnes » Fri Sep 18, 2020 5:20 pm

With the collection item factory just replace it with creating the class with straight code i.e. using a constructor as the factory is not needed as the collection item doesn't have its own manager, on the pallet try commenting the code out and see how that goes.
Regards
Stuart Barnes
SBarnes
Shihan
Shihan
 
Posts: 1698
Joined: Fri Aug 15, 2008 3:27 pm
Topics Solved: 191

Re: V7.2.1 CRM Dashboard

Postby Scott.Pearce » Fri Sep 18, 2020 5:21 pm

I will convert the plugin, just got to get a moment to do it.
Scott Pearce
Senior Analyst/Programmer
Jiwa Financials
User avatar
Scott.Pearce
Senpai
Senpai
 
Posts: 765
Joined: Tue Feb 12, 2008 11:27 am
Location: New South Wales, Australia
Topics Solved: 230

Re: V7.2.1 CRM Dashboard

Postby 2can2 » Fri Sep 18, 2020 5:29 pm

Hi, I did try commenting them out no go. The rest is beyond me I am afraid. Hopefully Scot will get some time to convert it.
Thanks to you both.
2can2
Frequent Contributor
Frequent Contributor
 
Posts: 171
Joined: Tue Feb 26, 2008 10:24 am
Topics Solved: 25

Re: V7.2.1 CRM Dashboard

Postby Mike.Sheen » Fri Sep 18, 2020 5:35 pm

2can2 wrote:Hi, I did try commenting them out no go. The rest is beyond me I am afraid. Hopefully Scot will get some time to convert it.


This is a good opportunity to introduce you to our consulting services.

Being experts in the product and the technology it was built on, we are well positioned to perform paid customisation work for you. Nobody will be able to better our productivity when it comes to providing custom plugins, reports or solutions in general.

You can start the process for any task you desire by logging an obligation free Quote Request on our helpdesk.
Mike Sheen
Chief Software Engineer
Jiwa Financials

If I do answer your question to your satisfaction, please mark it as the post solving the topic so others with the same issue can readily identify the solution
User avatar
Mike.Sheen
Overflow Error
Overflow Error
 
Posts: 2589
Joined: Tue Feb 12, 2008 11:12 am
Location: Perth, Republic of Western Australia
Topics Solved: 816

Re: V7.2.1 CRM Dashboard

Postby SBarnes » Fri Sep 18, 2020 5:39 pm

Or get the client to upgrade, how old is 175 now it must be at least 3 years?

As the more customisation in old tech the more it cost when they do upgrade
Regards
Stuart Barnes
SBarnes
Shihan
Shihan
 
Posts: 1698
Joined: Fri Aug 15, 2008 3:27 pm
Topics Solved: 191

Re: V7.2.1 CRM Dashboard

Postby SBarnes » Sun Sep 20, 2020 7:03 pm

Well there's a first for me attached is the downgraded version of the plugin and I even did it in VB. :cry:

I did it under version 157 so I am assuming it will work under 175.

I still stick with my comment above about upgrading though.
Attachments
Plugin Generic Dashboard.xml
Downgraded plugin
(390.42 KiB) Downloaded 872 times
Regards
Stuart Barnes
SBarnes
Shihan
Shihan
 
Posts: 1698
Joined: Fri Aug 15, 2008 3:27 pm
Topics Solved: 191

PreviousNext

Return to Technical and or Programming

Who is online

Users browsing this forum: No registered users and 12 guests